Возможностью, необходимой как для поддержки бюджетного процесса (согласования бюджетов на различных уровнях или командной работы над бюджетами, казначейскими документами), так и для ряда других организационных процессов (согласования регламентированных документов или групповой работы пользователей с документом), является возможность организации процессов согласования и утверждения документов, которая в полной мере реализована в прикладном решении «1С-Рейтинг: Управление финансами и бюджетирование для Казахстана».
Предприятие получает возможность настраивать произвольные схемы согласования и утверждения документов несколькими пользователями системы, организовать не только процесс утверждения документа, но и командной работы над ним.
В рамках данной статьи на практическом примере мы рассмотрим, как быстро настроить схему согласования документа «Заявка на расходование средств».
Допустим, необходимо реализовать следующую схему согласования:
- при подаче заявок на расходование денежных средств учитываются лимиты на сумму заявок, лимиты задаются раздельно для каждого пользователя;
- если сумма заявки превышает лимит, проведение такой заявки необходимо отложить и отправить заявку на согласование с экономистом, а затем – с главным бухгалтером;
- при прохождении этапов согласования необходимо изменять значение реквизита «Состояние» заявки.
Для настройки такой схемы согласования сделаем следующее:
1. Создаем элемент справочника «Виды документов», для которого в поле «Программный идентификатор» выбираем значение «Заявка на расходование средств». В данном справочнике хранятся виды документов, для которых существует необходимость совместных действий пользователей по согласованию и утверждению документа, направленная на достижение общего результата – приведения документа к определенному виду / утверждения / отклонения.
2. Для регистрации изменения состояния документа при движении по маршруту в справочнике «Состояния документов» создадим четыре элемента: «На рассмотрении экономиста», «На рассмотрении главного бухгалтера», «Не утвержден», «Утвержден».
3. В справочнике «Этапы маршрутов согласования и утверждения» создаем два элемента – «Рассмотрение экономистом» и «Рассмотрение главным бухгалтером». Этап согласования или точка маршрута – это определенное действие, входящее в общую последовательность действий на маршруте, выполняемое с документом. Этап может характеризоваться какими-либо программными изменениями в документе, либо изменениями, вносимыми пользователями.
Настроим для каждого этапа виды состояний, которые по умолчанию будут подставляться при выборе этапа в соответствующие ему настройки в форме настройки маршрута.
4. В справочнике «Условия выполнения операций по документам» создаем элемент «Превышение лимита по заявке» для контроля превышения лимита суммой документа. Данный справочник хранит перечень условий по документам, применяемых для настройки маршрутов.
Указываем для условия вид документов «Заявка на расходование средств». Добавляем строку состава условия.
В настройках строки состава условия устанавливаем следующие настройки:
- В качестве реквизита документа выбираем реквизит «Сумма документа», хранящий общую сумму заявки. Сумму заявки необходимо будет сравнивать с лимитами, заданными в регистре «Лимиты заявок на расходование денежных средств», где для каждого пользователя и валюты задается лимит;
- В поле «Режим сравнения» выбираем «Сравнение с полем регистра сведений»;
- В поле вид сравнения выбираем «больше (>)», так как условие должно выполниться лишь если сумма документа больше настроенного лимита;
- В поле «Регистр» укажем нужный нам регистр;
- В поле «Поле источника» укажем поле, используемое для сравнения, а именно – «Лимит», хранящее размер лимита, сравниваемый с суммой документа;
- В списке «Связь документа и регистра» необходимо определить порядок отбора данных регистра для конкретного документа. Так как лимиты настраиваются для пользователя и валюты, настроим связь автора документа с пользователем, для которого указан лимит, а валюту документа с валютой лимита (как показано на рисунке).
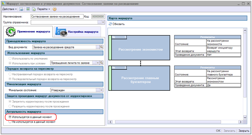
Создадим непосредственно маршрут согласования документа. Для этого в справочнике «Маршруты согласования и утверждения документов» создаем элемент «Согласование заявки на расходование», для которого указываем вид документов «Заявка на расходование средств», вводим необходимые параметры на закладке «Применение маршрута»:
- выбираем последовательный порядок возврата на пересмотр;
- указываем финальное состояние для документа - «Утвержден»;
- устанавливаем запрет на корректировку документа после прохождения этапа;
- устанавливаем признак «Используется в данный момент».
На закладке «Настройка маршрута» заполняем список этапов созданного маршрута.
И для каждого этапа:
- На закладке «Права согласования» зададим ответственных за данный этап;
- На закладке «Настройки этапа» укажем состояния документа при попадании на этап и при отклонении;
- На закладке «Контроль заполнения» при необходимости проверки заполнения каких-либо реквизитов документа установим признак «Применять контроль заполнения» и укажем реквизиты, заполнение которых необходимо контролировать;
После настройки этапов маршрута не забудем ограничить использование маршрута созданным нами условием на лимит. Для этого на закладке «Применение маршрута» установим переключатель «Использовать при условии» и выберем созданное нами условие на лимит.
Для возможности использования маршрута проверим его наличие в регистре сведений «Актуальные маршруты согласования документов» (после записи маршрута). После чего маршрут готов к использованию.
Назначение маршрута согласования документу осуществляется при попытке проведения созданного документа. Предусмотрена защита документа от изменений после его окончательного утверждения.
Используя подсистему «Управление согласованием и утверждением документов» прикладного решения «1С-Рейтинг: Управление финансами и бюджетирование для Казахстана», Вы сможете организовать контроль согласования документов по созданным маршрутам и обеспечить защиту документов от редактирования пользователями, не имеющими прав подписи на текущем этапе.
Процесс прохождения документа по настроенному маршруту подробно рассмотрен в статье «Прохождение документа по маршруту согласования в подсистеме «Управление согласованием и утверждением документов» конфигурации «1С-Рейтинг: Управление финансами и бюджетирование для Казахстана».














